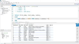
Web Reference: The CASE statement goes through conditions and return a value when the first condition is met (like an IF-THEN-ELSE statement). So, once a condition is true, it will stop reading and return the result. The CASE statement for stored programs implements a complex conditional construct. In this tutorial, you will learn how to use the MySQL CASE expression to add if-else logic to SELECT, WHERE, and ORDER BY of a query.
YouTube Excerpt: Full
Information Profile Overview
Case Statements In Mysql Intermediate - Latest Information & Updates 2026 Information & Biography

Details: $84M - $122M
Salary & Income Sources

Career Highlights & Achievements
![Case Statements in SQL in 12 min [100% FREE Masterclass] Information](https://i.ytimg.com/vi/cp25d1yx41s/mqdefault.jpg)
Assets, Properties & Investments
This section covers known assets, real estate holdings, luxury vehicles, and investment portfolios. Data is compiled from public records, financial disclosures, and verified media reports.
Last Updated: April 3, 2026
Information Outlook & Future Earnings

Disclaimer: Disclaimer: Information provided here is based on publicly available data, media reports, and online sources. Actual details may vary.








